Seite 1 von 1
Deinstall/Uninstall Acrobat Flash Player
Verfasst: Mo Feb 01, 2021 12:41 pm
von admin.kaiser
Hallo zusammen,
hat einer von euch einen Ansatz oder eine Lösung, wie man alle Versionen des Acrobat Flash Player von allen Rechnern deinstalliert bekommt?
Liebe Grüße
Christian
Re: Deinstall/Uninstall Acrobat Flash Player
Verfasst: Fr Feb 12, 2021 12:49 pm
von SiGe
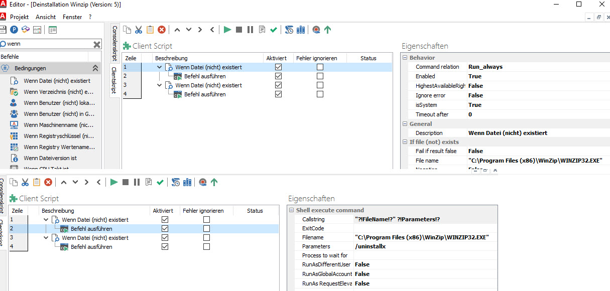
Hallo, erst einen Container bauen der die Rechner zieht, die die ungewünschte Software haben. Dazu einen dynamischen mit dem Feld "Setup Software Name" und der "in"-Bedingung. Dort die unerwünschten Installationen auswählen.
Anschließend ein Deinstallationsskript einfügen. Dazu zieht man sich eine Liste der einzelnen Deinstallationsdateien und baut dann eine Cascade-> Datei vorhanden dann entsprechende Datei mit Silent Parameter ausführen. Den Job am Container am einfachsten stündlich ausführen. Das sollte die Problematik eigentlich schnell lösen.
So ungefähr:

- 12-02-_2021_11-42-23a.jpg (97.42 KiB) 7685 mal betrachtet

- 12-02-_2021_11-46-00.jpg (194.59 KiB) 7684 mal betrachtet
mfg Simon.